At ValidExamDumps, we consistently monitor updates to the Cisco 300-415 exam questions by Cisco. Whenever our team identifies changes in the exam questions,exam objectives, exam focus areas or in exam requirements, We immediately update our exam questions for both PDF and online practice exams. This commitment ensures our customers always have access to the most current and accurate questions. By preparing with these actual questions, our customers can successfully pass the Cisco Implementing Cisco SD-WAN Solutions exam on their first attempt without needing additional materials or study guides.
Other certification materials providers often include outdated or removed questions by Cisco in their Cisco 300-415 exam. These outdated questions lead to customers failing their Cisco Implementing Cisco SD-WAN Solutions exam. In contrast, we ensure our questions bank includes only precise and up-to-date questions, guaranteeing their presence in your actual exam. Our main priority is your success in the Cisco 300-415 exam, not profiting from selling obsolete exam questions in PDF or Online Practice Test.
Refer to the exhibit.

Refer to the exhibit. vManage logs are available for the past few months. A device name change deployed mistakenly at a critical site. How is the device name change tracked by operation and design teams?
A)

B)

C)

Which component of the Cisco SD-WAN secure extensible network provides a single pane of glass approach to network monitoring and configuration?

Refer to the exhibit.

Refer to the exhibit. An enterprise decides to use the Cisco SD-WAN Cloud onRamp for SaaS feature and utilize H.Q site Biz iNET to reach SaaS Cloud for branch C. currently reaching SaaS Cloud directly. Which role must be assigned to devices at both sites in vManage Cloud Express for this solution to work?
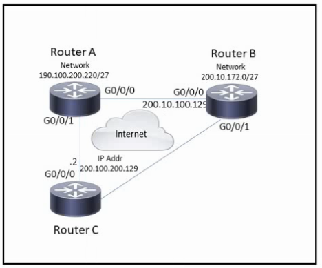
Refer to the exhibit.

Refer to the exhibit. An engineer configures a hub-and-spoke SD-WAN topology with the requirement that traffic from router A branch to router B branch is guaranteed to flow through the network hub, router C. Which configuration meets the requirement for router A?


In a Cisco SD-WAN network, which component is responsible for distributing route and policy information via the OMP?
